Как добавить новую услугу в раздел Счет?
Если вам нужно добавить новую услугу, чтобы она появилась в разделе "Счет" - "Услуги":

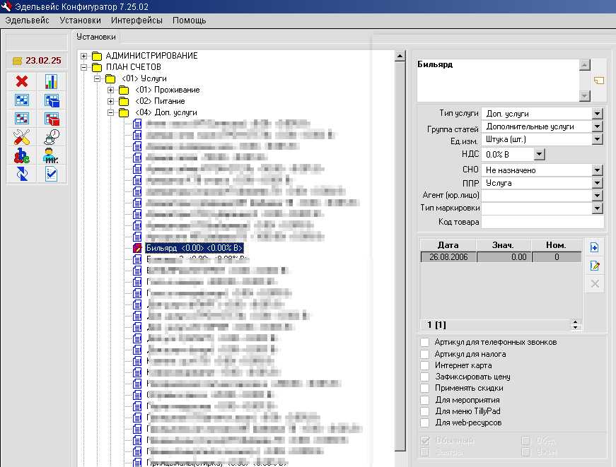
Следует открыть программу Конфигуратор АСУ (C:\EDEL\edelcfg.exe). Логин и пароль, как правило, известен системному администратору или управляющему гостиницы.
В Конфигураторе раскрыть раздел "ПЛАН СЧЕТОВ" - "Услуги":

Раскрыв и выделив нужную подпапку (в зависимости от типа услуги), по кнопке "Добавить вложенную подгруппу / запись"
, расположенной в правом нижнем углу окна, будет создана новая статья с наименование "New article". Переименуйте ее как необходимо.
Чтобы вновь созданная услуга попала в нужный раздел Счета, в поле
выберите нужный подраздел, к примеру, МИНИБАР.
Следует обратить внимание на поле с заданием стоимости услуги, при этом ее можно назначать на разные периоды времени, например, в высокий сезон продавать напитки по завышенной цене, и наоборот. При установке параметра "Зафиксировать цену" становится невозможным отредактировать ее при начислении на счет гостя.
После создания новой услуги следует полностью перезайти в АСУ Эдельвейс, после чего услуга появится на своем месте.
Не путайте разделы Конфигуратора АСУ "ПЛАН СЧЕТОВ" и "ГРУППЫ УСЛУГ":
В разделе "ГРУППЫ УСЛУГ" создаются только разделы, без возможности добавления самих услуг.